Skyfire 由两位前 Ripple 高管 @AmirSarhangi 和 DeWitt 联合创立,二人在 Ripple 期间负责跨境支付网络建设,曾参与处理超过 500 亿美元交易流水。
融资情况
2024 年,Skyfire 完成约 850 万美元种子轮融资,投资方包括 Circle、Ripple、Gemini、Tim Draper 相关基金等加密与金融机构。
随后获得了 Coinbase Ventures 和 a16z (Andreessen Horowitz) Crypto Startup Accelerator (CSX) 的额外投资,总共950 万美元

背景
随着人工智能从内容生成转向自主代理,现有的金融和身份基础设施开始水土不服。
身份验证: 现在的身份验证依赖于人类特征(手机号、生物识别、CAPTCHA)。AI 代理没有法律人格,无法通过这些验证,甚至被视为“恶意机器人”并遭到拦截 。
服务商也很委屈,识别不出来这到底是正经 AI Agent 还是恶意爬虫甚至是 DDOS。
Gemini(对不起,我无法访问 xxx 网页)
支付: 现有的支付工具(信用卡)不适合机器使用。
极易触发风控,且无法支持典型的高频微支付(如 0.01 美元的 API 调用)。而且直接把信用卡授权给 AI,也不够放心。
所以这里的核心是让机器,能够区分三个角色:人 / AI Agent / 恶意攻击机器人(脚本等)
身份认证 KYAPay /区别 KYC
KYAPay 是 Skyfire 及其合作伙伴(如 Visa、Coinbase)共同推动的开放标准,旨在定义 AI 代理之间如何通过标准的 JWT(JSON Web Token)格式传输身份和支付意图 。
“身份即支付”(Identity-linked Payment)。
在传统电商中,登录(身份验证)和结账(支付)是两个步骤。
在 KYAPay 中,这两者被压缩到了同一个数据包中,在一次 HTTP 请求中同时完成 “我是谁”和“我要付钱”
KYA 分为三种不同的权限,以适应不同场景。

一个标准的 JWT 字段:
签发者,Skyfire 平台
买方 ID
接收方 ID
过期时间
唯一编号,避免重放攻击
------(以下是专用字段)------
买方认证信息
支付金额
货币单位
服务的单价
服务的 项目 ID
一般流程:去中心化验证机制(JWKS)
Skyfire 采用了类似 OAuth 的公钥验证机制:
签名: 买方代理使用 Skyfire 分发的私钥(或通过 API 请求 Skyfire 签名)生成 JWT。
验证: 卖方服务通过 Skyfire 提供的标准 JSON Web Key Set (JWKS) 端点获取公钥。
本地校验: 卖方在本地服务器上校验 JWT 的签名是否合法、是否过期、接收方是否匹配。
资金结算/身份认证

稳定币: 统一使用 USDC(USD Coin)作为结算货币
Skyfire 主要部署在 Polygon 和 Base(Coinbase 的 L2 网络)上 ,主要原因自然是价格比较低+账户抽象,同时 coinbase 也是投资人大哥。
Agent 的身份认证:KYA(Know Your Agent)
每个 AI 代理的数字身份都通过密码学方式绑定到其所有者(Controller)的现实法律身份上。
skyfire 颁发的身份令牌,类似于“数字护照”,包含:
验证状态: 该代理是否经过 Skyfire 或第三方(如 Trulioo)的验证
代码指纹: 代理的软件版本哈希值,确保与之交互的是未经篡改的程序
信誉评分: 基于链上历史交易数据的信用分
蓝标认证: 类似于社交媒体的认证(币安 OTC 神盾商户)
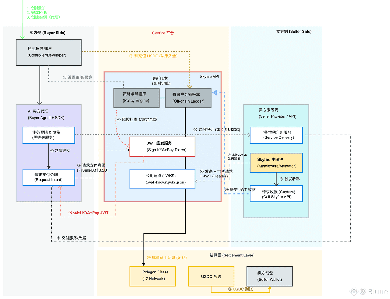
整个流程的参与角色 (Participants & Roles)
用户/Agent 控制者 :AI 开发者、企业或部署代理的个人。
需要完成 KYC/KYB,承担法律责任
提供法币和入金渠道给 Agent
设定权限,比如预算,白名单商家
买方代理:执行具体采购任务的 AI 实体
可以是运行在云端的自主程序、本地的 CLI 工具(如 OpenCode),或者是浏览器中的插件。
拥有 Skyfire 分配的唯一 Agent ID 和 API Key(或 MPC 钱包分片)。
主要是根据设定任务,自主决定需要的服务,并发起付款
买方代理,拥有的核心是 【资金使用权】
卖方代理 / 服务提供商:提供资源,可以是 API 提供商,或者另一个代理
设定服务价格
在其 API 网关前部署 Skyfire 的验证中间件(Middleware),用于拦截和校验传入的 JWT
验证通过后,向买方代理提供数据或执行任务
收款,将买方的承诺变现为钱包中的 USDC
Skyfire :连接上述三方的信任中枢和基础设施提供商。
签发 KYA 证书
协调链下的账本记录与链上的资金结算
监控全网交易,识别异常模式(如洗钱、DDoS 攻击),并实施熔断
维护平台,帮助买卖双方建立连接 。
举个例子
一个名为 "Analyst-Bot" 的 AI 代理需要购买一份实时的金融数据报告,价格为 0.5 USDC。
账户创建: 控制者(某金融公司)在 Skyfire 注册,完成企业认证(KYB)。
创建代理: 在仪表盘中创建 "Analyst-Bot" 实例。系统为其生成唯一的 Agent_ID: uuid-1234 和 API Key。
资金与策略: 公司向 Skyfire 充值 1000 USDC,并为 "Analyst-Bot" 设定策略:“每日预算上限 $50,单笔交易上限 $2” 。
环境集成: 开发者将 Skyfire 的 MCP Server 配置到 "Analyst-Bot" 的运行环境中(如 Composio 或 LangChain),使其具备调用支付工具的能力 。
任务触发: "Analyst-Bot" 接收到用户指令:“分析最新的 Apple 股票走势”。
服务发现: 代理查询 Skyfire 目录,发现 "MarketData-Provider" 提供的服务符合需求,且接受 Skyfire 支付。
获取报价: 代理调用卖方的元数据端点,确认为 price: 0.50, currency: USD。
自主决策: 代理内部逻辑判断 0.50 USDC 在预算范围内,决定发起购买。
请求令牌: "Analyst-Bot" 向 Skyfire API 发送请求:“我要向 Seller_ID: 5678 支付 0.50 USDC”。
平台风控(关键步骤): Skyfire 核心引擎接收请求,执行以下检查: 代理是否被冻结?(否) ◦ 母账户余额是否充足?(是) ◦ 今日已用额度 + 0.50 是否超过 $50?(否) ◦ 交易对象是否在黑名单?(否)
签发 JWT: 检查通过后,Skyfire 生成一个加密签名的 kya+pay JWT,并锁定(Reserve)母账户中的 0.50 USDC,防止双花。这个 JWT 被返回给 "Analyst-Bot"。
发送请求: "Analyst-Bot" 向 "MarketData-Provider" 的 API 发送 HTTP GET 请求,将获取到的 JWT 放入 Header: Authorization: Bearer <sk_token_...> Skyfire-Payment: <jwt_payload>
本地验证: "MarketData-Provider" 的服务器收到请求。通过 Skyfire 的公钥(JWKS)验证 JWT 签名。验证成功意味着: ◦ 该请求确实来自一个合法的 Skyfire 代理。 ◦ Skyfire 承诺支付 0.50 USDC。 ◦ 令牌未过期。
服务交付: 卖方服务器处理请求,将最新的金融数据 JSON 返回给 "Analyst-Bot"。
捕获(Capture): 服务交付后,卖方调用 Skyfire 的 charge API,提交该 JWT。
资金划转: Skyfire 确认该 JWT 有效且未被结算过,随即执行转账操作。
链下记账: 大多数情况下,Skyfire 先在内部数据库更新余额(买方 -0.50,卖方 +0.50),实现即时到账。
链上结算: 定期或根据阈值,Skyfire 会在 Polygon/Base 链上批量执行 USDC 转账,确保资金的最终所有权转移 。审计记录: 交易详情被写入不可篡改的日志
流程拆分比较复杂,但实际完成其实很快。
利润
交易佣金
每当 AI 代理通过 Skyfire 协议支付费用(如购买算力、数据或订阅 API 服务)时,平台会从中抽取一定比例的手续费。
阶梯收费:
小额交易($250 以下): 2.5%
大额交易:1%
KYA(身份验证)服务费
开发者或公司需要为旗下的 AI 代理申请经过验证的数字身份,以通过各大平台的防机器人检查。Skyfire 对这些身份认证和维护服务收取费用。
类似于 SSL 证书或企业认证

