图 1. 你就是网络

Preface Intro

The innovation of blockchain technology and ecology provides developers & users with opportunities for investment and innovation in blockchain applications. However, the topic of Layer 1 seems to have been extinguished for a long time since the 21-year public chain war. Blockchain users are gradually turning to Layer 2 or side chains for interactive use. The reasons include:

  • Layer 1 is too slow or sacrifices security to improve transaction speed. It also has problems such as developers mostly doing development in the Ethereum ecosystem → and most public chains are trying to solve this problem or choose to develop the blockchain used by specific TAs. (Ex. Finance, energy, etc.)

  • MEV problem → The MEV problem has existed in the blockchain market for a long time, and some engineers have also tried to solve this problem with different mechanisms; HashFlow, which was launched in November last year, tried to solve it by using Oracle to synchronize transactions with exchanges. (We will follow up to see if it is effective) or you can take a look at MEV’s introduction to front-running transactions.

Furthermore, regarding the entry of application chains and L1 blockchains into Cosmos, it is more about using the Cosmos SDK for development. In this regard, it may also be possible to delve into the relationship between ETH and its Layer 2 to find the Cosmos ecosystem and related developments. The reason is that most of the current statements on the Internet are based on the "Central Limit Order Book (CLOB) DEX construction" → It is concluded that investors are moving away from AMMs that tend to use token incentives and are moving towards a mature DeFi ecosystem.

However, this conclusion needs time to be verified, and investors also need to understand the technical relationship.

Financing information

  • 2022/09 USD 50 million ecological fund

  • 2023/04/16 30 million financing valued at US$800 million.

  • Ecological Fund raised US$50 million in financing.

  • 2023/01 MEXC $20 million special fund.

Let’s talk about the “price” conclusion first. This article contains technical discussions about Binance’s event and Sei. As for the price alone, I personally judge the short-term range of 1-3U. If the market changes, it may be higher, and it does not rule out similar prices. The possibility of APT and SUI falling due to marketing, public relations and user expectations or the market falling sharply.

six (six)

图 2. 与其他区块链的比较

Project Brief Token Intro

From the Sei Network blog article, we can learn that first of all, in terms of positioning, Layer 1 public chains can be roughly divided into two categories. One is general chains such as Ethereum and Solana (that is, public chains commonly used by the public), and the other is general chains such as Ethereum and Solana. One type is application-specific chains (specialized transactions or specific functional categories) such as dYdX and Osmosis. And Sei finds a middle ground between the two, being neither a universal chain nor an application-specific chain, but DeFi-specific Layer1.

Sei Network is built on the Cosmos ecosystem and aims to become a high-speed chain dedicated to transactions, helping decentralized exchanges run better, thereby making possible the emergence of new financial products (complex futures and options, live sports betting) .

Regarding these descriptions, we can verify and compare them with other public chains and DeFi from the subsequent technical level to understand them.

Project Technology Token Techniques (content trimmed from reference materials)

  • Sei is a first-layer blockchain optimized for crypto asset trading and is a fully open source, general-purpose blockchain.

  • SEI 是项目的原生代币。SEI 当前的用例包括:

    • Network Fees: Transaction fees are paid on the Sei blockchain.

    • DPoS verification node: SEI holders can choose to entrust their assets to verification nodes, or pledge SEI to run their own verification nodes to ensure network security.

    • Governance: SEI holders can participate in future governance.

    • Native Collateral: SEI can be used as collateral for native asset liquidity or applications developed on Sei.

    • Fee Market: Users can pay tips to the verification node to obtain transfer priority, which can be shared with users entrusted to the verification node.

    • Transaction Fees: SEI can be used as transaction fees for exchanges built on the Sei blockchain.

  • 项目由以下部分组成:

    • Twin Turbo Twin Turbo Consensus: “Sei achieves a finality time of 400 milliseconds (10 times faster than Solana and other high-performance blockchains).” To better understand the consensus mechanism, we need to understand traditional block generation model. The generation of blocks is achieved by validators by packaging transactions in their own memory pools and reaching consensus through the entire network. Each network validator has its own memory transaction pool, referred to as mempool. When a transaction occurs, the user will submit the information related to the transaction to a full node (the full node also belongs to the verifier), and the full node will transmit the relevant information to other nodes in the entire network. This process is gossip. After other nodes receive the transaction information and verify it, they will add the transaction to their mempool. The Proposer, the person who builds the block, will sort the transactions from his own Mempool, produce the block, and broadcast the block information to the entire network, and other verifiers will verify the block information. After the verification is correct and a consensus is reached, other validators will accept the full block information from the Proposer.

图 3. 带有交易标识符的区块提案(传统结构)

From the above mechanism, we can find that there is room for optimization in two steps:

  • Since each validator has a mempool, the transaction data in the new block may already exist in their respective mempool; other validators can generate their own blocks without waiting for the Proposer to transmit detailed block data to them.

  • The confirmation of a block requires the following processes: block proposal, validator voting, reaching consensus and broadcasting the block. Since the above steps are performed sequentially, there is no way to speed it up. If these steps are processed in parallel, block performance can be significantly improved.

  • Sei 基于上述两点在共识层面作出了优化,其将自己的共识机制定义为Twin-Turbo Consensus,简单的说就是更智慧的区块传播方式以及乐观区块生产机制。

图 4. 带有交易标识符的区块提案(SEI 结构)

The first turbo needs to solve two problems:

  • Let each validator's mempool contain all transaction information as much as possible.

  • Other validators can quickly know the transaction information packaged by the block proposer.

  • It is an ideal state for all mempools to contain all transactions, but it is difficult to achieve in reality.

  • 因此Sei 做了补救措施:区块提议者在Propose 区块的时候会将区块打碎并发送给全网,同时传送一条区块内所有交易的hash。其他验证者根据该hash 在自己的mempool 里寻找相应的交易,如果缺少一部分交易,则从区块提议者传送的区块碎片里寻找缺失的部分交易以实现区块重构,通过这种方式Sei Network 缩减了其他验证者同步区块资讯所需的时间

    第二个turbo 运用的是乐观的区块生成机制

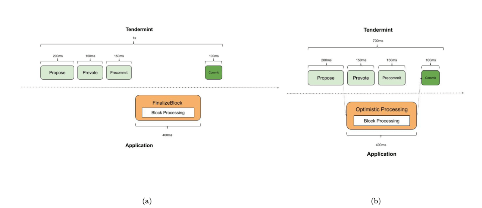
    • "Optimism" once means assuming that the majority of block proposers will not make mistakes.

    • Under optimistic assumptions, the validator can simultaneously process the block data while prevote and precommit, that is, first write the block data proposed by the proposer into the cache, and if the block is verified, it will directly import the cache data. That's it, without waiting for prevote and precommit to pass. (In fact, it means to prepare it first. You don’t have to wait for the verification to be completed before performing the verification. You must first believe that the verifier is right)

  • Sei Network has achieved the effect of reducing transaction delays and improving blockchain efficiency through the above-mentioned Twin-Turbo Consensus.

图 5. 具有示例时间的块处理 (a) 预提交后的块处理 (b) 乐观块处理



交易并行化: Sei 通过并行化实现了每秒20,000 笔订单。这使得Sei 可以同时处理独立的交易,从而降低用户的交易成本

Transaction parallelization is a commonly used method for Layer 1 such as Solana and Aptos to improve throughput; however, transaction parallelization has another meaning for Sei Network.

Sei Network, like the V4 version of DyDx, places the order book matching engine on the validator node, and each validator needs to maintain a mempool.

When any validator is selected as a block proposer, it needs to directly match transactions and propose blocks through the built-in matching engine. For DyDx, the mempool only contains transactions from DyDx; for Sei Network, due to the nature of its layer1 network, the transactions stored in the mempool come from various protocols on Sei. Most of these transactions from different protocols are unrelated to each other; if sequences are still implemented, Sei's various order book protocols will be in a state of competition for block space, which is not conducive to the development of the overall ecosystem.

Therefore, in summary, the parallel design of Sei is actually to allow projects on Sei to execute without interfering with each other, while also increasing the throughput of the system.

One of the main problems faced by transaction parallelization is the interconnection of transactions. Interrelated transactions can only be realized through the sequence of transactions. For example, the mint process of NFT needs to ensure that the minted NFT has not been fully minted, so it can only be done in sequence (Ex. Azuki number arrangement).

Therefore, how to distinguish independent transactions and related transactions is a problem that needs to be solved in the transaction parallel system. The UTXO model is one of the commonly used ways to implement parallel transactions, and Sei is implemented using DAG (Directed Acyclic Graph) technology. DAG can actually be simply understood as a polyline with a direction. The connection between the polylines is each transaction, and the two transactions connected to this transaction are related transactions of this transaction.

Sei will set a DAG for all transactions on the entire network to identify related transactions.

图 6. 使用和不使用并行化的块处理

MEV prevention, order bundling and oracle pricing

Sei's MEV Prevention function is mainly to prevent block proposers from maliciously extracting MEV when matching transactions and constructing blocks. The method of implementation is through Batch Auction.

Batch Auction is Cowswap's solution to the MEV problem faced by AMM transactions. It packages transactions of the same type within a period of time into Batch and executes them uniformly. All transactions in the Batch have no order of execution and have the same execution price, thus avoiding the occurrence of frontrunning.

Order Bunding is a mechanism designed for market makers. Market makers can update the status of all order books through one transaction instead of doing it one by one. This means that market makers can quickly adjust their positions in different order books at low cost. Risk positions.

In terms of oracles, Sei has a built-in oracle system that provides asset price quotation services within the ecosystem; its main implementation method is to introduce the price quotations of the oracle machine into the consensus process. When each block is generated, all validators need to give their own quotations for asset prices and reach a consensus on the quotations. Therefore, the asset price of the entire Sei will be updated every block time.

Ecological territory

图 7. Sei 网络生态系统

DEX on Sei: taking into account high performance and low cost

One of Sei’s areas of strength lies in decentralized exchanges (DEX). In general, DEXs are susceptible to blockchain performance issues. When the number of transactions per unit time surges, the problems DEX faces due to blockchain congestion will become more prominent.

Sei proposes an effective method for the above-mentioned markets. It introduces an on-chain matching engine to make transactions occur more efficiently on the chain by leveraging its characteristics of fast determinism, high throughput and low transaction costs. This means better performance and lower transaction costs for decentralized exchanges, making them potentially more competitive alternatives to centralized exchanges.

team member

  • Jay Jog and Jeff Feng

  • Senior engineers at traditional Internet companies such as Robinhood and Airbnb

  • Crypto OG on the Cosmos Ecosystem

  • Goldman Sachs, investment institutions, and traders with rich traditional technology experience.

  • Pervert (none)

Token DistributionToken Distribution

  • Token name: SEI

  • Total amount of tokens: 10,000,000,000 SEI (10 billion)

  • Initial circulation: 1,800,000,000 SEI (18% of total token supply; 1.8 billion)

  • Total mining amount: 300,000,000 SEI (3% of total token amount; 300 million)

图 8. Sei 代币分配

图 9. Sei 代币分配

图 10. Sei 代币发行时间表

Binance Launchpad

Event DescriptionLaunchpad Intro

Binance has now launched the 36th phase of its new coin mining project – Sei, a first-layer blockchain that optimizes digital asset transactions.

Users can invest BNB, TUSD, and FDUSD into the SEI mining pool on the Launchpad website after 08:00 on August 2, 2023 (East Eight District time) to obtain SEI rewards. SEI can be mined for a total of 30 days.

The website is expected to be updated approximately five hours after this announcement and before the mining activity opens.

Binance will list Sei (SEI) at 20:00 on August 15, 2023 (Eastern Eighth District time), and open the SEI/BTC, SEI/USDT, SEI/BNB trading markets, and the "seed tag" trading rules will apply.

Launchpad Rules

  • Restrictions: KYC required

  • Total number of mines:

    • BNB staking pool: 240,000,000 SEI (240 million)

    • TUSD staking pool: 45,000,000 SEI (450 million)

    • FDUSD staking pool: 15,000,000 SEI (150 million)

  • Personal hourly mining hard cap:

    • BNB staking pool: 33,333.33 SEI

    • TUSD staking pool: 6,250 SEI

    • FDUSD staking pool: 2,083.33 SEI

  • Binance will randomly take "multiple snapshots" of the user's holdings and the total holdings of the mining pool every hour to calculate the average user's hourly holdings and calculate mining rewards;

  • Users can receive the mined tokens (the number of rewards is updated every hour) to their spot account at any time;

  • The annualized income and total holding data of each mining pool will be updated in real time;

  • Each mining pool calculates the annualized income separately, and users can flexibly allocate tokens to the corresponding mining pool, but multiple mining of one coin is not supported;

  • Users can redeem and transfer tokens in a mining pool to other mining pools at any time;

  • After all the tokens in the mining pool are mined, the assets participating in mining and the tokens that have not yet been claimed will be automatically returned to the user's spot account;

  • Binance BNB revenue pool will support SEI new currency mining in this period. The user's BNB in ​​the BNB income pool will automatically participate in SEI new currency mining. SEI rewards will be distributed to users’ spot wallets daily;

  • When multiple new currency mining projects are underway at the same time, unless otherwise specified, the user's BNB in ​​the BNB income pool will be evenly distributed to multiple new currency mining projects;

  • BNB transferred to the mining pool will still enjoy the "position statistics" of BNB's standard rights and interests, such as airdrops, Launchpad position statistics, VIP rights, etc.

New Coin Mining Launchpool

图 11.Sei 发射池

图 12.Sei Launchpool Excel

Personal opinion about Binance Launchpad

I did a rough calculation, and from the perspective of financing price, benchmarking public chain value and experience, the current price of SEI falls between 1-3U. I personally think there is no problem at all.

After catching the average of 2U, if you invest in BNB and the return ratio is the best (assuming that BNB rises and falls within 5%), you can get a return of about 10-15%.

Fig 12. The fields from top to bottom are:

  • Total issuance of mining pools

  • Daily mining volume

  • Amount pledged before deadline

  • Daily distribution amount of single pill

  • Single value

  • Assume that the pledge currency equivalent to 240 USD is pledged

  • The distribution amount after "assuming a pledge of 240 USD equivalent of the pledged currency"

  • "Assuming that the price per unit after being put on the shelves is 2U" is the allocated value

  • Distribute value after mining is completed

From Fig 12. we can clearly see the risks in the following gameplay:

  • BNB downside risk (if BNB can be shorted at equal value, the funding rate will be considered)

  • The number of TUSD pledges soars → expected returns decrease

  • The number of FDUSD pledges soars → expected returns decrease

New Binance Features – Seed & Monitoring

Fig 13. Binance 市场概览– Monitoring(监控代币)

Fig 14. Binance 市场概览– Seed(种子代币)

When reading the Binance press release for the listing of Sei, after a little research on the mention of seed tokens above, I discovered the new function of this market overview. Although the evaluation method and judgment method may be debatable, you can have a little understanding:

  • Monitoring (monitoring token): The risk of volatility is higher than that of seed tokens.

  • Seed (seed token): The risk of volatility is higher than that of ordinary tokens.

You can quickly judge the market's rating for the token, which is a bit like some TokenInsight opinions. You can do research.

Conclusion

My personal rating of public chains is relatively strict, especially for the Layer 1 part. I am not a technical person myself, and my technical description is only based on my general understanding of blockchain technology. Under this background, blockchain Changes in transactions, through SDK and consensus protocols are all in line with the perspective of innovation. It is not about changing the current situation, but the idea of ​​​​optimizing the current situation.

In terms of long-term investment, a comparative time verification and subsequent data judgment after the mainnet is launched are required, but short-term investment can be participated in through Binance activities.

reference

Website: https://www.sei.io/

White paper: https://github.com/sei-protocol/sei-chain/blob/master/whitepaper/Sei_Whitepaper.pdf

Twitter: https://twitter.com/SeiNetwork

Discord: https://discord.gg/sei

Blog: https://blog.sei.io/

source:

  • What is the public chain Sei Network? Development characteristics and ecological organization, how to ambush airdrops

  • Sei: Cosmos’ fastest blockchain?

  • Binance LaunchPool New Star》What are the technical advantages of the public chain Sei Network?

——

We are DA Traders Alliance

DA Traders Alliance (DATA) is a brand of DA Capital. It was founded by professional traders, graduates of top business schools in the United States, and the world's top 100 profit earners. It is provided to friends who are interested in investment/trading, blockchain/cryptocurrency An environment for systematic and simple learning.

DA Capital——Bridge the unreal and real. Connect reality and impossibility